Data driven testing is play most important roles in testing, it means that Jmeter test execute with a set of values pass from external files. In this post, I am going to explain the way to perform data driven testing in Jmeter soap request.
Before reading this blog you must read my previous post “Road to Jmeter test of wsdl web services.”
You need to put all your data in csv file as in my case I put data in csv file separated with comma and saved file in my system. Below is the csv data format:
Now add “CSV Data Set Config” by right clicking on “Thread Group” then select “Add >> Config Element>> CSV Data Set Config” for more detail you can follow below screen::
After Adding “CSV Data Set Config”, enter path of created data file and create variables for data. As I created below screen
Select your created “SOAP/XML-RPC Request” sampler and parametrize created variables where required as I parametrized for “FromCurrency” and “ToCurrency” with variable “fromcurrency” and “tocurrency” respectively.
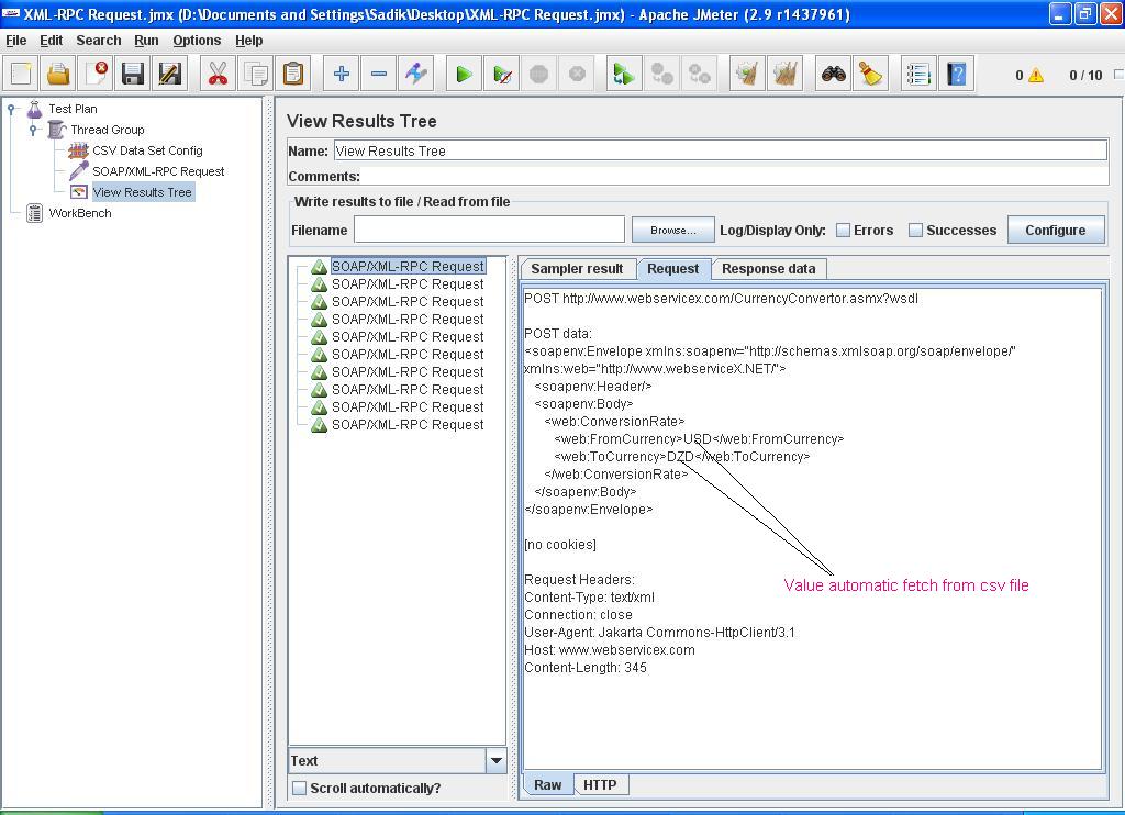
Add “View Results Tree”, click on run button by setting “Number of threads” you should see that Jmeter test will execute with all set of data.
Before reading this blog you must read my previous post “Road to Jmeter test of wsdl web services.”
You need to put all your data in csv file as in my case I put data in csv file separated with comma and saved file in my system. Below is the csv data format:
After Adding “CSV Data Set Config”, enter path of created data file and create variables for data. As I created below screen
Select your created “SOAP/XML-RPC Request” sampler and parametrize created variables where required as I parametrized for “FromCurrency” and “ToCurrency” with variable “fromcurrency” and “tocurrency” respectively.
Add “View Results Tree”, click on run button by setting “Number of threads” you should see that Jmeter test will execute with all set of data.
Thanks for sharing the information.
ReplyDeleteFor more info : BI Solutions in Noida
not running
ReplyDelete@Deepti what issue you are getting ?
DeleteThanks a lot.
ReplyDelete